![]() Szybkie szukanie |
|
TP-Link TL-MR3420 + Huawei E176g + Lycamobile PL
|
|
15-08-2014, 19:07
Post: #21
|
|||
|
|||
|
RE: TP-Link mr3420+ modem huawai e176g
Ok, badanie Ping wyszło identycznie jak u ciebie
Dalej doszedłem do Parameters i wpisałem znajdź "DefaultTTL" ale nic... Są tam ze dwa jakieś Defaulty ale nie TTL. Powiedz jak stworze tam nowego TTL jak opisałeś ( rozumiem, że w Parameters) to później w razie czego nie zablokuje kompa, systemu albo internetu? Czy jest to odwracalne, czy można usunąć w razie czego? Troche sie boję
|
|||
|
15-08-2014, 20:12
(Ten post był ostatnio modyfikowany: 15-08-2014 20:17 przez szopen.)
Post: #22
|
|||
|
|||
|
TP-Link mr3420+ modem huawai e176g
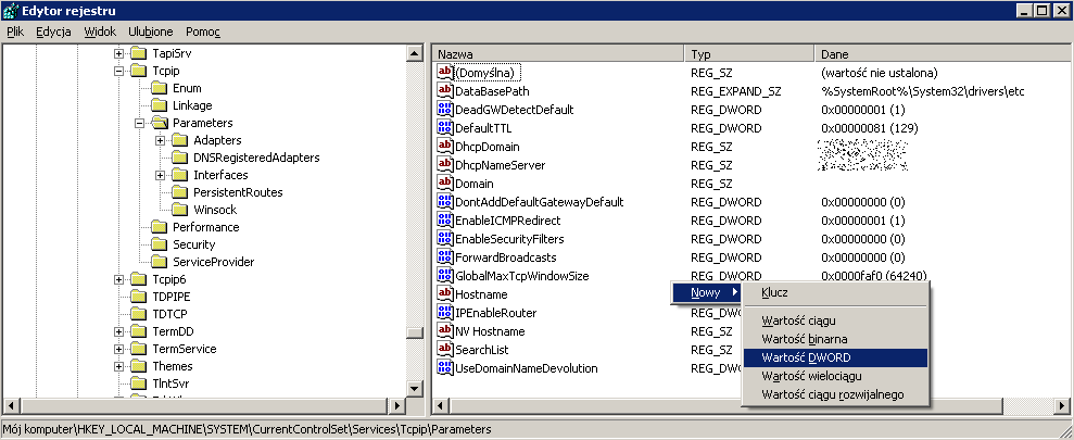
nie znalazłeś bo tej wartości może nie być
nową tworzysz przez prawoklik na pustej przestrzeni po prawej stronie okna - wtedy masz listę wyboru (patrz na obrazek - poglądowo na dole tworzenie nowej wartości, ale uwaga -u góry już widać, bo wartość utworzyłem wcześniej) jest odwracalne i można usunąć - jeśli wartości nie było, to po prostu możesz ją później skasować (prawoklik na nazwie wartości) grzebanie w rejestrze nie jest bezpieczne jeśli nie wiesz co robisz w szczególności jeśli ustawisz o wiele za niską wartość nie będzie połączenia z internetem
Statystyki Folding@home |
|||
1 użytkownik podziękował użytkownikowi szopen za tę wiadomość:inwestom (2014-08-15) |
|
15-08-2014, 20:22
(Ten post był ostatnio modyfikowany: 15-08-2014 21:00 przez inwestom.)
Post: #23
|
|||
|
|||
|
RE: TP-Link mr3420+ modem huawai e176g
Jest internet!!
![]() ![]() Ale tylko na moim kompie , reszta kopów cały czas ograniczony. Czy mam to samo zrobić z każdym kompem z którym chcę się połączyć przez router? A co z telefonami i tv? podniosłem do 129 i u mnie ok ale inni nie mają, zmieniłem na 133 i to samo...Ok, podniosłem u żony (zadowolona jak nigdy ) na komputerze do 129 i w końcu chodzi wnioskuje więc, że wszędzie trzeba ten manewr wykonać. Interesuje mnie tylko jak to zrobić z telefonami i tv? I ostatnie pytanie. Jak wrócę do Polski i tam korzystam z Orange na kartę które bez żadnych problemów automatycznie chodzi w routerze to będę musiał coś przestawiać (TTL) czy to co ustawiłem to żaden problem dla innych sieci? I czy lycamobile nie zbanuje mi kompa bo ciągnę przez router ?I najważniejsze. Ogromne podziękowania dla wszystkich którzy przyczynili się do rozwikłania tej nie łatwej dla mnie zagadki a w szczególności dla użytkownika szopen którego proszę o podanie nr konta wraz z imieniem i nazwiskiem na mój priv. Chciałem postawić duże piwo ale, że nie jestem w stanie to przeleje jego równowartość na konto. Pozdrawiam wszystkich, fajne forum tu macie
|
|||
|
15-08-2014, 21:30
Post: #24
|
|||
|
|||
|
TP-Link mr3420+ modem huawai e176g
I fajnie, że rozwiązanie mamy dla kolejnego problemu.
Odpowiedzi na pytania - nie, inni operatorzy nie sprawdzają TTL, więc nie musisz przywracać tego po zmianie karty SIM. Zmiany oczywiście są związane z komputerem korzystającym z routera - więc na każdym urządzeniu musisz to zrobić. Niestety dla Androida i innych - tak fajnie nie ma i być może łatwo zmienić się TTL nie da. Stąd najlepiej zrobić to centralnie na routerze, ale proste to to nie będzie (na pewno wymaga zmiany firmware na openwrt). |
|||
|
15-08-2014, 23:19
Post: #25
|
|||
|
|||
|
TP-Link mr3420+ modem huawai e176g
Mi dawniej d-link di-524 oferował zmianę TTL.
Ogólnie to ciekawi czy TTL zwiększa switch? I czemu ludzie korzystają z lycamobile? Bo nie ma tańszej alternatywy za granicą? |
|||
|
16-08-2014, 03:21
Post: #26
|
|||
|
|||
TP-Link mr3420+ modem huawai e176g
inwestom napisał(a):Czy mam to samo zrobić z każdym kompem z którym chcę się połączyć przez router?tak inwestom napisał(a):A co z telefonami i tv?nie przesadzasz? rozwiązanie zbudowaliśmy "od d**y strony" i to generalnie, aby potwierdzić doniesienie, że zwiększenie TTL pakietu wychodzącego do sieci pomaga, a w tym przypadku było to najprościej zrobić pod windows, ale tak naprawdę należy przerobić router (co jest wykonalne o ile to TL-MR3420 w dowolnej wersji i wiele innych, ale nie napisałeś jaki masz router. wiemy tylko, że modem to E3131) inwestom napisał(a):podniosłem do 129 i u mnie ok ale inni nie mają, zmieniłem na 133 i to samo...nie zrozumiałem - przy TTL=133 działa czy nie działa? jeśli działa napisz to wyraźnie jeśli nie działa to oprócz 129 są jeszcze inne "podejrzane" wartości warte przetestowania (65, 33, 31) inwestom napisał(a):I czy lycamobile nie zbanuje mi kompa bo ciągnę przez routerkompa nie zbanuje, co najwyżej zablokuje kartę SIM i stracisz dostęp do sieci całkowicie, ale sądzę, że jeśli nie będziesz przeginać z ilością danych nic takiego się nie stanie jakubd napisał(a):najlepiej zrobić to centralnie na routerze, ale proste to to nie będzie (na pewno wymaga zmiany firmware na openwrt).i to właśnie wcześniej maiłem na myśli ![]() grzech1991 napisał(a):Mi dawniej d-link di-524 oferował zmianę TTL.owszem nieliczne routery mają w fabrycznym fw opcje modyfikacji TTL (choć zazwyczaj ograniczone) switch nie jest węzłem sieci (oczywiście mam na myśli zwykły switch, który nie jest routerem), więc nie ma wpływu na TTL (działa w niższej warstwie sieci) a tak generalnie to warto wiedzieć, że mechanizm TTL jest mechanizmem obronnym sieci (jednym z wielu) i z założenia służy likwidacji "zabłąkanych" pakietów i dlatego nie powinno się modyfikować jego działania (w przypadku istnienia wadliwej trasy np. zapętlonej - powodującej wędrowanie pakietów "w kółko" istnienie wewnątrz pętli węzła znacznie podwyższającego TTL może doprowadzić do wysycenia tego fragmentu sieci wyłącznie błądzącymi pakietami) Statystyki Folding@home |
|||
|
25-10-2014, 17:44
Post: #27
|
|||
|
|||
|
RE: TP-Link mr3420+ modem huawai e176g
Nie mam aktualnie jak przetestować ale dobrze rozumiem że wystarczy zwiększyć TTL o jeden na win? W przypadku połączenia takiego:
modem-usb -> router 3/4G -)) laptop nie trzeba zmieniać TTL na routerze? (chyba że będzie taka opcja) (jeśli coś źle zrozumiałem to proszę o informacje) |
|||
|
25-10-2014, 18:11
Post: #28
|
|||
|
|||
|
TP-Link mr3420+ modem huawai e176g
Dobrze zrozumiałeś. Jeżeli korzystasz z Lycamobile i routera, to zwiększenie TTL o jeden oszukuje operatora. Jeżeli chcesz używać TYLKO tego jednego komputera do połączenia z Internetem przez router i Lyca, to wystarczy na nim zmienić TTL.
Ale jak chcesz, żeby telefon, tablet, radio internetowe czy telewizor miał dostęp też, to musisz albo zmienić TTL w tych urządzeniach (w telewizorze i radiu prawie na pewno niewykonalne) albo zrobić to centralnie raz na zawsze za pomocą routera (ponieważ przez niego przechodzi cały ruch, to może on brać każdy pakiet pod lupę i zmieniać go tak, jak sobie zażyczymy, jednak wymaga to... alternatywnego oprogramowania i dodania odpowiednich poleceń w konfiguracji, które wykonają tę operację). |
|||
1 użytkownik podziękował użytkownikowi jakubd za tę wiadomość:krasnal500 (2014-10-25) |
|
06-02-2015, 11:57
Post: #29
|
|||
|
|||
RE: TP-Link mr3420+ modem huawai e176g
(15-08-2014 20:12)szopen napisał(a): nie znalazłeś bo tej wartości może nie być Ja zrobiłem identycznie tak jak to opisałeś ale po restercie kompa gdy sprawdzam te wartości poprzez cmd to nadal jest tam w tych pozycjach 128 a nie 129. Czemu tak może sie dziać ? |
|||
|
06-02-2015, 18:36
(Ten post był ostatnio modyfikowany: 06-02-2015 18:41 przez szopen.)
Post: #30
|
|||
|
|||
|
TP-Link mr3420+ modem huawai e176g
o ja pierdziele - problem TTL występuje tylko w 2 wypadkach HiLinka i użycia routera/tetheringu
LUDZIE CZEMU PODEJMUJECIE RYZYKOWNE KROKI BEZ PRÓBY ZROZUMIENIA PROBLEMU? tego typu modyfikacje są prawie nie do wyśledzenia jeśli o nich zapomnimy - może to w dalekiej przyszłości skutkować np. koniecznością reinstalacji systemu usuń to co utworzyłeś PS możliwe, że rozwiązanie jest nieskuteczne w pewnych wersjach systemu jakkolwiek modyfikacja TTL przy bezpośrednim używaniu modemu typu RAS lub NDIS doprowadzi do odwrotnego efektu - czyli odetniemy się od sieci (w Lycamobile i u operatorów sprawdzających TTL) PPS modyfikacje działają dopiero po restarcie systemu! Statystyki Folding@home |
|||
|
10-04-2015, 19:01
(Ten post był ostatnio modyfikowany: 10-04-2015 19:03 przez koperkowy.)
Post: #31
|
|||
|
|||
|
TP-Link TL-MR3420 + Huawei E176g
Shopen, założyłem konto tylko po to, żeby podziękować Ci za podzielenie się rozwiązaniem. Dzięki Tobie hotspot z Lyca śmiga aż miło. Na żadnych zagranicznych forach nie mogłem znaleźć rozwiązania, a tu prosze!
![]() Jesteś WIELKI! Dzięki ![]() (06-02-2015 11:57)hubek01 napisał(a): Ja zrobiłem identycznie tak jak to opisałeś ale po restercie kompa gdy sprawdzam te wartości poprzez cmd to nadal jest tam w tych pozycjach 128 a nie 129. Czemu tak może sie dziać ? Po pewnie najpierw wpisałeś 129 a potem zaznaczyłeś dziesiętnie. Musisz najpierw zaznaczyć, że dziesiętnie, dopiero potem wpisać 129.
|
|||
|
« Starszy wątek | Nowszy wątek »
|
| Podobne wątki | |||||
| Wątek: | Autor | Odpowiedzi: | Wyświetleń: | Ostatni post | |
| [TP-Link 3420] Jak przywrócić z OpenWRT do fabrycznego firmware? | xeo | 2 | 2 917 |
20-01-2022 22:25 Ostatni post: xeo |
|
| TP-Link MR3420 V5 | olej_kujawski | 27 | 32 744 |
27-01-2018 15:45 Ostatni post: jakubd |
|
| Router pod huawei e3372 do 200zl | NarQu | 11 | 22 370 |
19-07-2017 10:36 Ostatni post: jakubd |
|
| Netgear MBRN3000 + Huawei E3131s-2 | Ekonomista | 32 | 60 198 |
19-07-2017 08:00 Ostatni post: Ekonomista |
|
| TP-Link TL-MR3420 v2 + Huawei E3131 problemy z niską prędkością połączenia w Play 3G | Warum | 5 | 13 567 |
10-06-2017 14:58 Ostatni post: szopen |
|

![[-] [-]](images/collapse.gif)



Dalej doszedłem do Parameters i wpisałem znajdź "DefaultTTL" ale nic... Są tam ze dwa jakieś Defaulty ale nie TTL. Powiedz jak stworze tam nowego TTL jak opisałeś ( rozumiem, że w Parameters) to później w razie czego nie zablokuje kompa, systemu albo internetu? Czy jest to odwracalne, czy można usunąć w razie czego? Troche sie boję



![[-]](images/1/collapse.gif)


, reszta kopów cały czas ograniczony. Czy mam to samo zrobić z każdym kompem z którym chcę się połączyć przez router? A co z telefonami i tv? podniosłem do 129 i u mnie ok ale inni nie mają, zmieniłem na 133 i to samo...
) na komputerze do 129 i w końcu chodzi
